|
|
 |
工业沙盘是面对企业中高层管理者的高端培训课程,能帮助企业界精英迅速提升管理能力。该课程将涉及企业战略、产品研发、生产管理、市场营销、财务管理等多方面的管理知识与技能,经金蝶精心设计的企业经营实战演练课程以及优秀师资的讲解,将带领学员在培训中全面领略管理经营的乐趣。
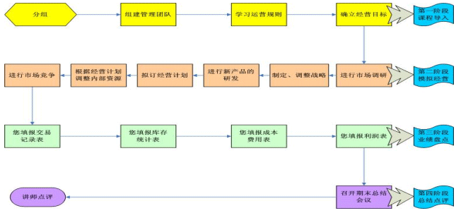
本课程体系是将企业置身于国际化、信息化、瞬息万变的复杂环境中,通过模拟企业的整体运营过程,让学员分析企业内外部环境,制定战略方案、市场及产品决策、生产决策、营销决策、财务决策,体验企业的经营决策过程,从而掌握制定决策的方法,远离决策陷阱和误区,达到提高学员决策能力的目的。课程班由40-50名学员组成,每6-8名学员组成一个公司,分任公司总经理、财务总监、销售总监、生产总监、研发总监、企化部部长等职位,共形成5-6个相互竞争的模拟公司,连续从事六-七期的经营活动。
企业全面经营管理沙盘模拟课程使用的教学模具具有鲜明直观的视觉特点,培训过程始终贯彻体验式学习圈的培训流程,大大提高了学员的学习兴趣和学习效果,使学员在积极参与中感受实际业务操作——策略制定——实施——检验——调整的完整过程。
对于尚未踏入社会的学生而言,该课程可以有效地帮助他们深入体验工业企业中的市场、销售、采购、研发、生产、财务等全方面的业务流程,并学会从企业整体的角度进行思考和决策,对于全面认识企业的经营过程,以及尽早融入企业并为企业的实际经营献计献策非常有效。 |

企业实战经营演练课程流程图
|
|